Skip to main content
Πως μπορούμε να βοηθήσουμε;
Ψάξτε απαντήσεις ή περιηγηθείτε στην knowledge base.
Δημιουργία οθόνης πωλήσεων FB
Δημιουργία οθόνης πωλήσεων FB
Η δημιουργία οθόνης πωλήσεων FB γίνεται από το μενού «Πωλήσεις \ Καθημερινά \ Διαχείριση Οθόνης Πωλήσεων». Πατάτε το κουμπί Νέο για δημιουργία νέου προφίλ και ορίζετε τον κωδικό και το όνομα του προφίλ.
Πατώντας διπλό κλικ στο προφίλ ανοίγει η οθόνη για τον σχεδιασμό της οθόνης πωλήσεων.
Προσθήκη Στατικής Κατηγορίας
- Επιλέγετε Στατική Κατηγορία στον τύπο πλήκτρου
- Πατάτε το κουμπί Προσθήκη
- Εμφανίζεται ένα επιπλέον κουμπί και δίνετε όνομα στη κατηγορία, όπως φαίνεται παρακάτω. Σε κάθε κουμπί μπορείτε να ορίσετε χρώμα φόντου, χρώμα γραμματοσειράς κτλ από τις ρυθμίσεις κάτω αριστερά
Προσθήκη πλήκτρου για μετάβαση σε επόμενο επίπεδο
- Επιλέγετε Κατηγορία στον τύπο πλήκτρου
- Πατάτε το κουμπί Επόμενο Επίπεδο και εμφανίζεται ένα επιπλέον κουμπί
- Πατώντας διπλό κλικ στο κουμπί μπορείτε να δημιουργήσετε επιπλέον Στατικές Κατηγορίες
Προσθήκη πλήκτρου για μετάβαση σε προηγούμενο επίπεδο
- Επιλέγετε Προηγούμενο Επίπεδο στον τύπο πλήκτρου
- Πατάτε το κουμπί Προσθήκη
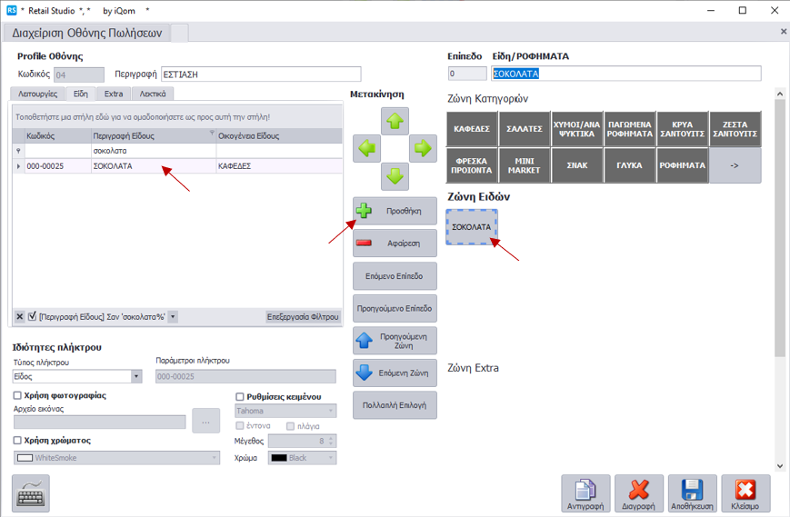
Προσθήκη ειδών στην Ζώνη Ειδών
- Πατάτε διπλό κλικ στη Στατική Κατηγορία που θέλετε να προσθέσετε είδη
- Στη καρτέλα Είδη βρίσκετε το είδος που επιθυμείτε και το επιλέγετε
- Πατάτε το κουμπί Προσθήκη και εμφανίζεται το είδος
Προσθήκη extra σε είδη
- Πατάτε διπλό κλικ στο είδος που θέλετε να προσθέσετε extra
- Στη καρτέλα Extra βρίσκεται το extra-είδος που επιθυμείτε και το επιλέγετε
- Πατάτε το κουμπί Προσθήκη και εμφανίζεται το extra-είδος
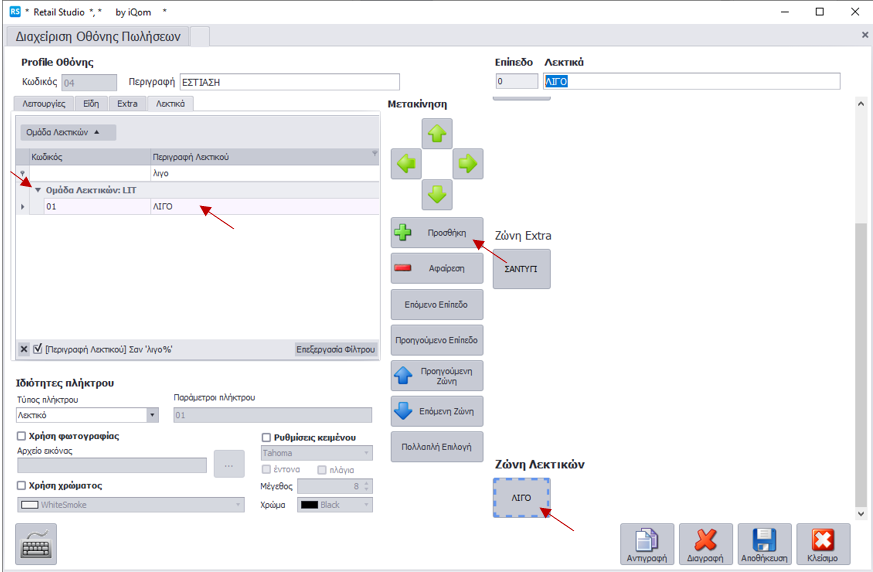
Προσθήκη λεκτικού σε είδος-extra
- Πατάτε διπλό κλικ στο είδος-extra που θέλετε να προσθέσετε λεκτικό
- Στη καρτέλα Λεκτικά βρίσκετε και επιλέγετε το λεκτικό που επιθυμείτε
- Πατάτε το κουμπί Προσθήκη και εμφανίζεται το λεκτικό
Σημείωση: Για να αποθηκευτούν οι αλλαγές του προφίλ πατάτε το κουμπί Αποθήκευση και για να εμφανιστούν οι αλλαγές στην οθόνη λιανικής FB απαραίτητο είναι να γίνει επανεκκίνηση της εφαρμογής.









